Skip to main content
Version: v1.7

Using our PHP SDK

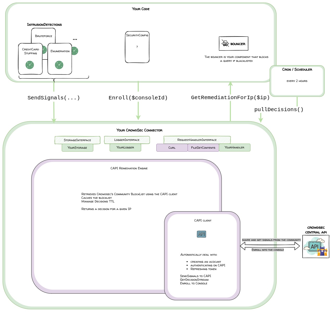
With the help of our SDK, If you are developing security software that detects misbehaviors and does remediation on IPs, you can send signals about your detections and benefit from the community blocklist.

Our SDK do the heavy lifting of the CAPI connectivity so you can simply, sendSignals, getDecisions and getRemediationForIp, as well as enrolling your soft-agent into the console

Possible integration

PHP CAPI client + Remediation Engine

The php-capi-client will deal automatically with connecting to CAPI and renewing the token when necessary.
Provides the following public functions:

  • pushSignals(array $signals)
  • getStreamDecisions()
  • enroll(...)

The php-remediation-engine is built on top of the php-capi-client and provides decisions caching and querying utility.
This way you can let it worry about the blocklist update and expiration of decisions.
It provides the following public functions:

  • getIpRemediation(string $ip)
    • Returns the recommended remediation for an IP
  • refreshDecisions()
    • Called periodically by a cron for example
    • Read the good practices to know more about the frequency of refreshing

You can refer to the very detailed Developer and Installation guides linked in the repository to know more about it.

Good practices

php-capi-client

Via the php-capi-client your soft-agent is identified by CAPI via a randomly generated machineId and password.
The machineId is what links your endpoint to your console account when you enroll.

The rules are :

  • The [machineId-password] couple MUST NOT change after having been validated by CAPI.
  • Do not copy them for your other endpoints: the machineId must be unique for your endpoint
  • You can configure a prefix for the machineId if you need to. Once set, avoid changing the machine_id_prefix as it will result in resetting the credentials

php-remediation-engine

You will call the decisions-list/blocklist refresh via cron or schedulers.

  • Call the decisions-refresh no more than once every 2 hours.
    • The blocklist is not likely to have drastically changed in 2 hours
    • Although too often is not good we still recommend refreshing once a day

Your signals

When you remediate locally a misbehavior, you would generate a signal for the corresponding scenario

There are 2 types of signals:

  • decisions: when your security module triggers remediation on an IP (block or captcha) for some misbehaviors (brute force, spam, trying to access a file known for )
  • whispers: behaviors that can seem trivial and may occur only once on your site but might result in identifying a malicious actor if he does the same action on hundreds of sites

Examples of decision signals:

  • brute force on login-form
  • contact form spam (either by repetition or if you have a way to identify spam content of the sent message like commercial links, known scams ...)
  • trying to access a file known for a vulnerability (may it be on your type of system or another)
  • credit card stuffing ...

Example of Whisper signals

  • 404

Please get in touch with us to validate

When sending signals the name of your scenario must follow this convention ^[a-z0-9_-]+/[a-z0-9_-]+$ example mysecmodule/login-bruteforce

For categories of behaviors, you can refer to our behaviors list in the taxonomy

(!) Avoid spamming CAPI with signals:

Ideally, save them to a buffer and send the buffer periodically

  • Frequency of emission: between 10 seconds and 10 minutes depending on how big the buffer gets in that period
  • However, don't send more than 250 signals in a single call

User-agent

Via the configuration or the php-capi-client you can set a user-agent.

This user agent will be set for queries towards CAPI and allow us to do a finer analysis of the signals sent by your security solution.

See the User Guide for more info